The voice recorder activity can be used to record organization-specific information for a callback. This information can then be played or read as transcribed content by Agents before a callback starts. This will allow Agents to be more informed about the callback recipient. This activity will permit a caller requesting a callback to record a message with a name, company name, extension number, or any information required by an organization, and associate the recording to the callback request.
Setup Voice Recorder Activity
This allows a recording to be saved for a callback.
Add the Voice Recorder activity to the Interaction Handling Flow from “Announce & Collect” in the right sidebar.
- Type-Indicates the category of the recording:
- Callback- A recording that can be associated with a callback so that a customer can be recorded.
- Media Repository- A media repository file can be played with this Type.
- Recording End Detection Method- A period of silence or selection of a Termination Key can be used to signal that the recording should end.
- Pre-Recording Silence The amount of silent time to wait for a response before a message is repeated. This is required to be a value between 1-10.
- Post Recording Silence The amount of silent time after a recording that will indicate the end of a recording if Silence Interval is the Recording End Detection Method. The default is 2 seconds. This is required to be a value between 1-10.
- Termination The key that should be selected to terminate a recording if the Termination Key is the Recording End Detection Method. The default Termination Key is #.
- Max Recording The maximum amount of time that is allowed for a recording. The maximum and default time that can be configured is 120 seconds.
For a callback recording, select the following in the Voice Recorder activity:
Type= Callback
Recording End Detection Method= Silence Interval, Silence Interval or Termination Key, Termination Key
Pre Recording Silence Interval= Enter value between 1-10
Post Recording Silence Interval= Enter value between 1-10
Termination Key= Enter key to be used as a termination key
Max Recording Time= Enter the number of seconds allowed for a recording
Set up Simple Play
This allows a message to be played before the Voice Recorder starts. (See XCS Setup: Interaction Handling Flow: Announce and Collect Nodes - XTIUM Knowledge Base - The XTIUM Knowledge Base)
-Add the Simple Play activity to the Interaction Handling Flow from “Announce & Collect” in the right sidebar.
The introductory message before the callback recording is entered at Text. Any information that the organization wants to request in a callback recording can be entered.
Add "Const TTS Prompt Element"
Enter introductory message.
A audio notification can be added to indicate that the recording will start by adding a "Phrase Prompt Element" and selecting an item as audio.
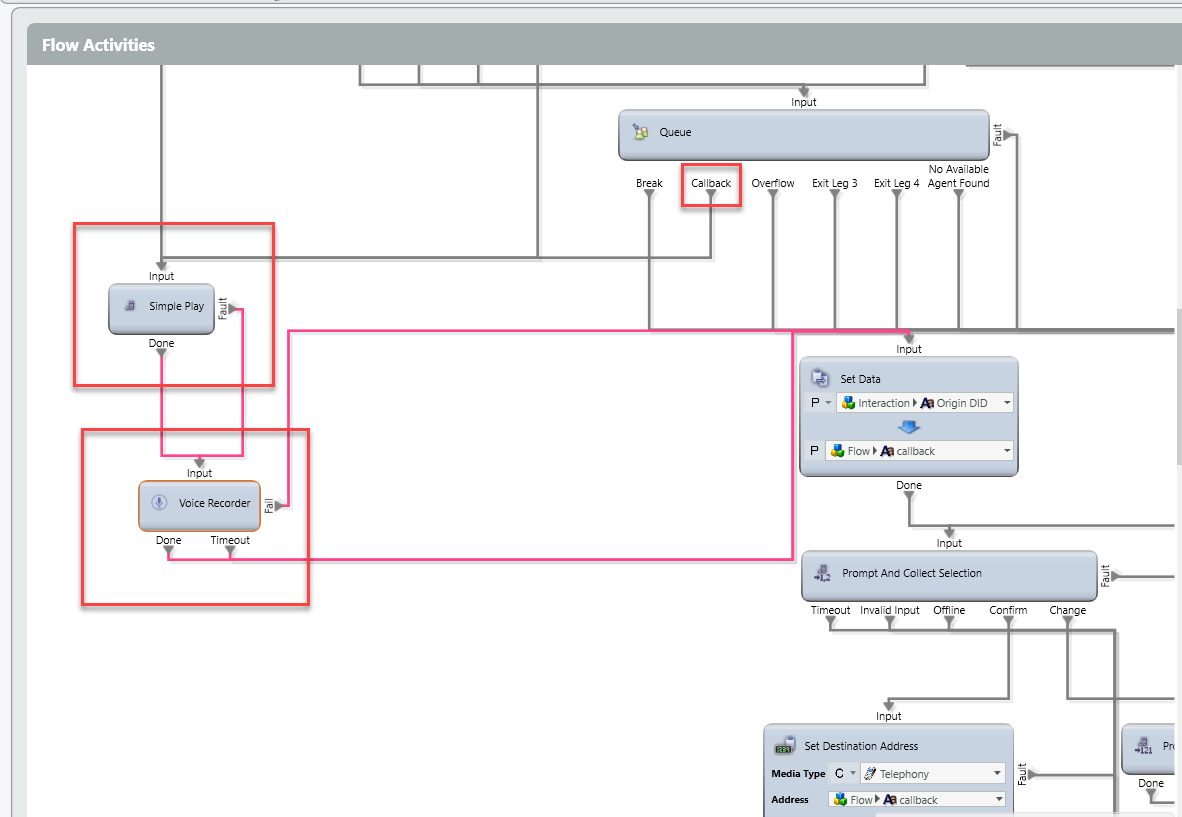
All input and output legs of Simple Play and the Voice Recorder activities must be connected to the callback activity within the flow.
-Callback leg from Queue activity to Simple play Input
-Done leg from Simple Play to Voice Recorder Input
-Fault leg from Simple Play to Voice Recorder Input
-Done leg from Voice Recorder to Set Data Input
-Fail leg from Voice Recorder to Set Data Input
-Timeout leg from Voice Recorder to Set Data Input
Note: For detail on Set Data, see ECS Setup: Interaction Handling Flow: Data Set and Get Nodes - Evolve IP Knowledge Base - The Evolve IP Knowledge Base









