Announcement Elements

All announce and collect nodes can play the following greeting types.

  1. Phrase: The available selections are populated from the files in the media repository.

  1. Prompt Property: The available selections are populated from interaction, flow, or business process variables.

    1. Format
      1. Text: Used when the value contains text.
      2. Numeric (Digits): Used only when the value is a number.
    2. TTS Speed
      1. Currently, the only configurable speed is Regular
    3. Gender
      1. Currently, the only configurable voice is Female
    4. Debug
      1. Enter a specific value or text string to simulate the output that will be displayed in the Debug Result section below the Announcement Elements
  1. Phrase by Variable: The available selections are populated from interaction, flow, or business process variables without the option for text-to-speech (TTS).

  1. Text: In this section, you can enter custom text that the system will speak to the caller.

    1. Format
      1. Text: Used when the value contains text.
      2. Numeric (Digits): Used only when the value is a number.
    2. TTS Speed
      1. Currently, the only configurable speed is Regular
    3. Gender
      1. Currently, the only configurable voice is Female
    4. Debug
      1. Enter a specific value or text string to simulate the output that will be displayed in the Debug Result section below the Announcement Elements

Compound Prompt and Collect

Purpose: This activity has been replaced and is no longer recommended for use


Leave Voice Message

Media Type: Voice

Purpose: To route an interaction to the voicemail box of a particular Agent or Business Process.

Attributes: None

Call Paths: N/A

Common Use Case:

By default, the interaction is routed to the voicemail of the current Business Process. Through the use of the Assign Agent activity, the interaction can also be routed to the voicemail of a specific Agent.

A common scenario is to offer the ability for a caller to leave a voicemail if they call in outside of normal business hours. In those instances, the caller will hear the voicemail associated with the Business Process. The caller’s message will be delivered via email that includes a .WAV file attachment of the voicemail.

Below is a sample interaction handling flow that routes a caller to the last agent with whom the caller spoke and if they don’t answer, the call is routed to the agent’s voicemail box.


Tip: You can have up to 4 voicemail greetings on a business process by setting a particular language via the Set Data node.

 


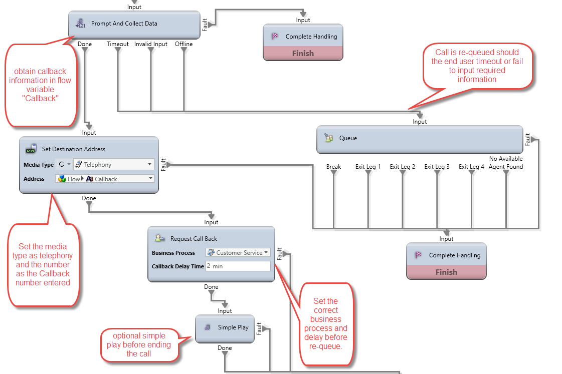
Prompt and Collect Data

Media Type: Voice and Chat

Purpose: To obtain information from the remote party such as a callback number or an account number.

Attributes:

  • General: On this tab, you select the initial message that the remote party should receive.  This screen displays the following settings:

  • Data: On this tab, you specify where to store the remote party’s input.  This input is typically stored in a Business Process Flow Variable.  The data value has 4 possible options (String, Number, Date, or Time) with the most commonly used being String.  The parameters of maximum and minimum length as well as the termination/confirmation key are also configurable on this screen.

  • Timeout: On this tab, you specify how long the system should wait for input before playing the selected greeting and the interaction exits via the Timeout leg.

  • Failure: On this tab, you specify the greeting to be played each time the remote party’s input does not match the expected input.

Output Legs:

All output legs should not loop back into the same prompt, and collect data activity.

  • Done: Proper input is successfully received.
  • Timeout: The remote party did not enter any input before the specified period elapses.
  • Invalid: The remote party didn’t enter valid input during the allowed number of failed attempts.
  • Offline: The interaction is an offline interaction (such as an email or callback).

Common Use Case:

This is commonly used to capture input from a caller to identify/authenticate them or to collect a callback phone number that differs from the number they used to reach the contact center.

This can also be used to capture input during a web chat before the delivery of that interaction to an agent. Note: please work with your assigned XCS Engineer to ensure the “chat unlock” phrase is activated to enable input on the chat even though an agent hasn’t answered the interaction.

Below is an Interaction Handling Flow that allows a caller to input a phone number that is stored in a flow variable and subsequently becomes a queued callback interaction for an agent.


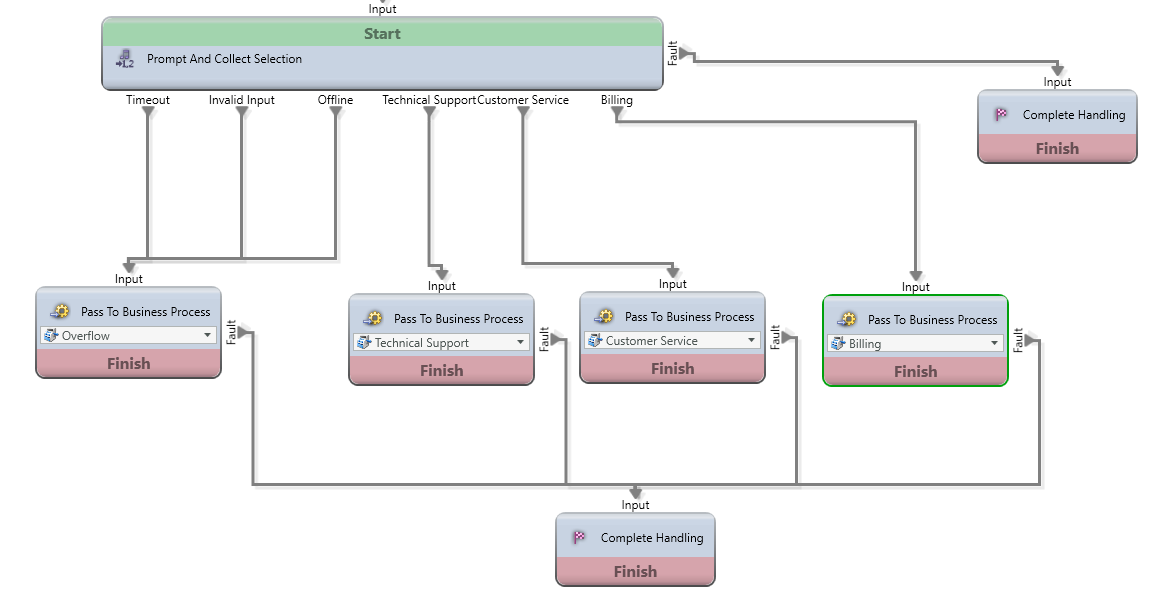
Prompt and Collect Selection

Media Type: Voice and Chat

Purpose: To present a list of selections to the remote party.

Attributes:

  • General: On this tab, you select the initial message that the remote party should receive.  This screen displays the following settings:

  • Selection: In this section, you can configure the list of selections which will also be set as output legs within the node.

  • Timeout: On this tab, you specify how long the system should wait for input before playing the selected greeting and the interaction exits via the Timeout leg.

  • Failure: On this tab, you specify the greeting to be played each time the remote party’s input does not match the expected input.


Output Legs:

All output legs should not loop back into the same prompt and collect selection activity.

  • Timeout: The remote party did not enter any input before the specified period elapses.
  • Invalid: The remote party didn’t enter valid input during the allowed number of failed attempts.
  • Offline: The interaction is an offline interaction (such as an email or callback).
  • Selection: Dynamic output legs based on what is specified on the Selection tab.

Common Use Case:

Presenting the remote party with a list of selections to route the interaction to the appropriate destination.


Simple Play

Media Type: Voice and Chat

Purpose: To play a greeting or series of greetings to the remote party.

Attributes: 

  • You have the same options for Interruptible and Clear Input

When setting a s

Output Legs: N/A

Common Use Case:

Simple Play is used if you want to play/display a message to the remote party and does not require any user input.  The common use of a Simple Play is to play a greeting such as “Thank you for calling Evolve IP” or “All calls are recorded for quality and training purposes” before delivering the Interaction to the queue.


Survey Question

Media Type: Voice and Chat

Purpose: To add questions that will be used for surveys.

Attributes: