We are excited to announce that the XTIUM Contact Suite (XCS) v2025.6 release will be available on June 22, 2025.
New Features and Improvements
1. Agent's ability to transfer a live interaction (Voice or Chat) to a Survey (This is an enhancement to an existing functionality that presents to callers the option to opt-in to a survey during the IVR).
2. Speech-to-text functionality selects the speech recognition language according to the Interaction Language property. This supports speech recognition for all supported languages in addition to English, which was already supported.
3. A Supervisor can now generate reports only for the BPs under her supervision.
4. SETUP - In Business Structure->BP->Filtering - Add the ability to search on the Description. See Image01.
5. During outgoing calls generated by an agent (Manual External, Preview, Callback), when the remote party forwards all calls to a VM, the agent has a new capability to place a predefined message on the remote party VM while the agent can end the call and be available to the next call. See Image02 and Image03.
Known limitation: following a warm transfer to another agent, the buttons are not functioning as expected for the second agent (this will be resolved in the next release).
6. Supervisor Callback and Campaign Management - Ability to configure the redial interval in case the remote party is temporarily unavailable (Service Unavailable). The default is 720 minutes (12 hours). See Image04.
7. Report Scheduler - Email notification for a failed subscription due to an error, now includes a link to the failed report settings so the user can easily update the subscription. See Image05.
8. eSupervisor - Supervised agents filters display the selected filter items. See Image06.
9. eSupervisor - Supervised Agents - Add Current Load Allowance (CLA) KPI. See Image07.
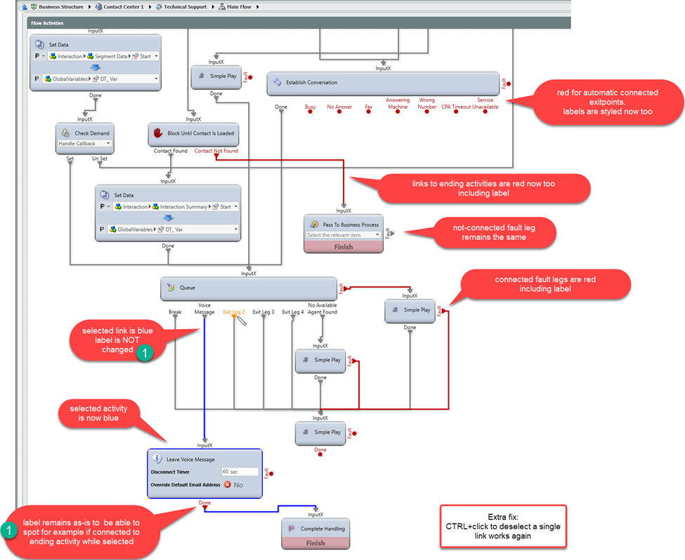
10. SETUP - Updated Color Code for connecting lines. 'Fault' and 'Complete Handling' line colors will be displayed in red within the Interaction Flow when connected. See Image08.
11. SETUP - Embedded Repeat Option - Prompt and Collect (Selection\Data\Survey) - Caller can press a predefined key to listen to the message again up to a maximum number of repeats. See Image09.
12. While mouse hover the Histogram, need to show the Value (not the name). See Image10.
13. Campaigns\Get API called with supervisor role was modified to return results relevant to supervised BPs only
14. Campaigns\Get API called with supervisor role was modified to return results relevant to supervised BPs only.
Bugs Fix
1. SETUP - App crashed when copying and pasting Display Templates
2. Reports - Entity Name Missing on 4.01 Report
3. API Trigger - HTTP Verb PATCH was sent as POST
4. API Trigger - HTTP Verb PUT was sent as POST
5. eAgent - Handling Screen Closes Immediately After Supervisor Terminates an Interaction with a Mandatory Disposition Code.
New Features and Improvements: Example Images
Image01 - SETUP - In Business Structure->BP->Filtering - Add the ability to search on the Description:
Image02 - eSupervisor – WPF Agent Transfer to Survey and Place Message Button:
Image03 – eAgent Transfer to Survey and Place Message Buttons:
Image04 – Supervisor – Recall Interval in Case of Service Unavailable:
Image05 – Report Scheduler – Email Notification for Failed Subscription:
Image06 – eSupervisor – Supervised Agents Filters:
Image07 – eSupervisor – Supervised Agents – Add Current Load Allowance (CLA) KPI:
Image08 – SETUP – Updated Color Code for Connecting Lines:
Image09 – SETUP – Embedded Repeat Option – Prompt and Collect (Selection\Data\Survey):
Image10 – eWallboard Histogram Mouse Hover:
What do you need to know?
1. Any changes made to your environment must be fully deployed via Setup before the upgrade, and previously deployed versions will no longer be available after the upgrade.
2. If your organization is staffed during maintenance, it will experience a short period of downtime (less than 10 minutes).
3. Users will get a notification on their first login after the upgrade to accept and download the newest update. Please instruct your users to accept the application update.
4. For more details about the steps, each customer can take after the release, see the Post-Release Testing.