When opening a trouble ticket with one of our underlying carriers, we must provide them with the accurate and appropriate information to allow for expeditious investigation of the call.

Carriers require most of the same information we would.  Caller (Origination), Callee (Termination), Date & Time.

When providing this information we need to ensure we provide them the information we pass to them.  This can be located within the call example/pcap we pull from Palladion

There are a couple of locations you may obtain this information.

The first is within the Segments section.  Below is a screenshot as an example. 

Here you will notice the information we see in the Call Info section reflects an extension only user (see green arrow)  This is internal to our platform which will not mean anything to our ULCs.  Within the Segments section you can obtain the information we transmit to the ULC (see yellow arrow).  Please keep in mind, a user with a DID can still outpulse a different Calling Line ID which would need to be provided to the carrier when opening a ticket.

 

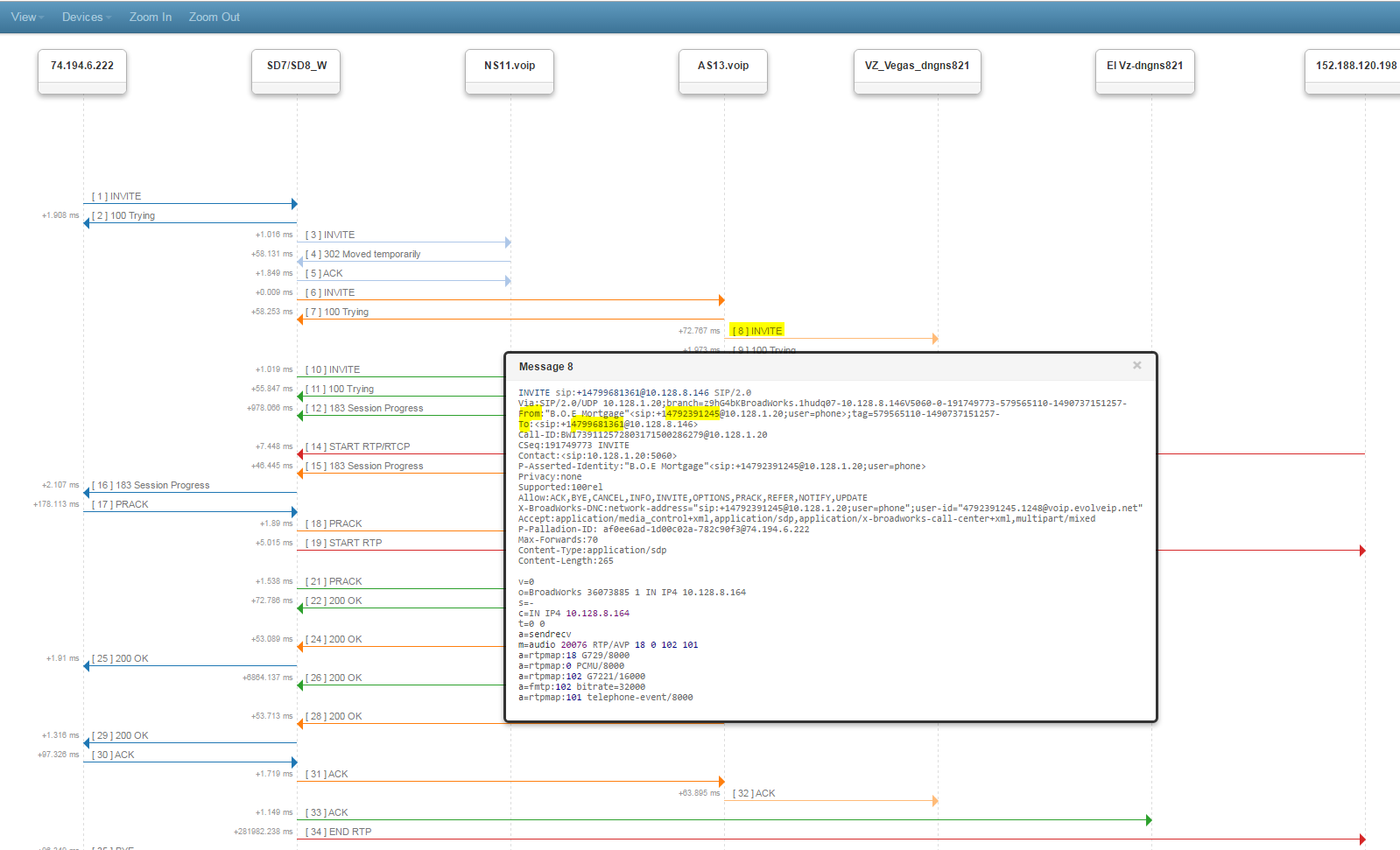
You may also see this information within the SIP Signal transmitted to the carrier during the call setup.  An example of this is below.  Within the Invite sent to the ULC the From and To fields will provide you with the appropriate Caller and Callee information.